As an administrator, sometimes you want to deactivate or revoke user access because someone no longer works for your organization. Examples of this scenario is if an employee gets terminated, quits or a franchisee sells their locations.
Deactivated users sometimes come back, such as when someone comes back from leave or gets re-engaged. You can also reflect this change in FranchiseBlast - see Activating an Account below.
Other times, things change in the lifecycle of the franchise, so you want to transfer a location. For location changes, please see our Deactivating and Transferring Locations article.
Deactivating From Application
Go into Administration --> People --> Users and search on the users name. You can use their username, or their e-mail address.

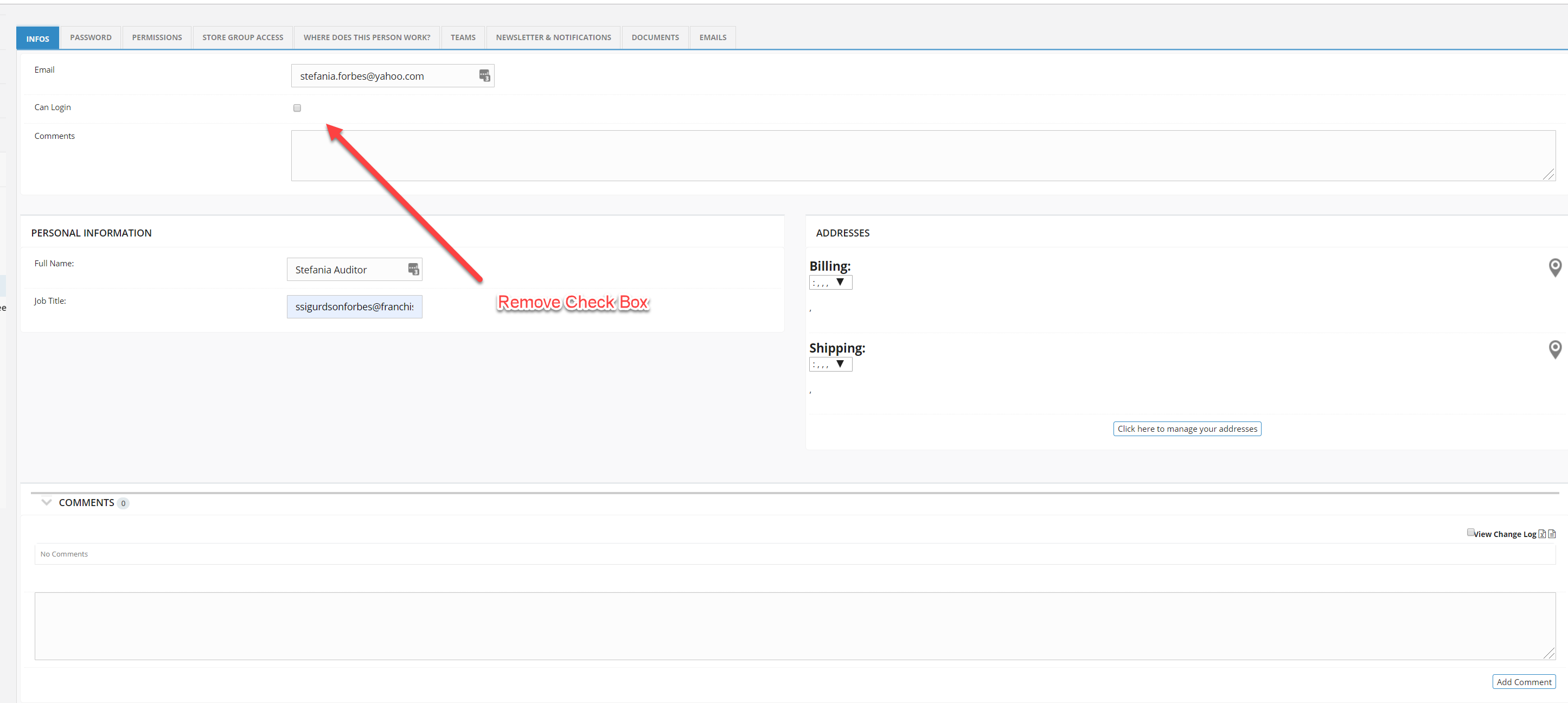
After going into the user account, remove the checkbox from Can Login in the Infos screen.

This results in the user no longer being able to login into FranchiseBlast. Their forgot my password function will not result in them gaining access again.

Activating an Account
In some cases, an administrator will want to reactivate an account. This is if an employee comes back from leave, or is rehired by the organization. In this case, go to Administration --> Users and select Deactivated User.

On that screen, search for the users name. After going into the account, ensure the checkbox is checked under Can Login - reversing the state from the "Deactivating Account" instructions above. Then click save and close.